Profileの作成

Profileの作成の前に...

解析動画を開く方法

Window→VideosでVideosウィンドウが開きます。
Videosウィンドウでは解析したい動画を開いたり、インポートすることができます。

_images/P26_VideosWindow.jpg

Windows→Videos

_images/P002.jpg

Import

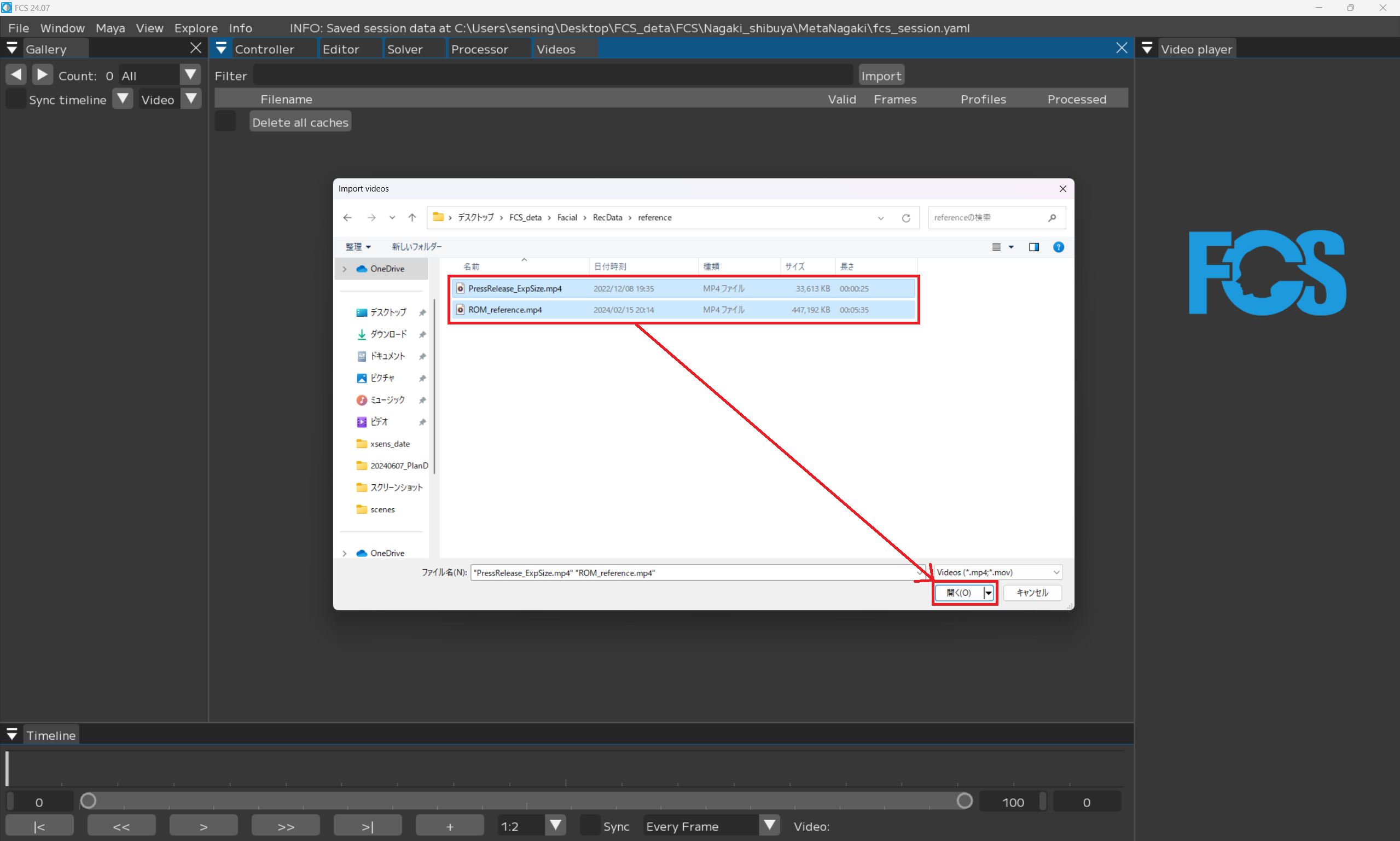
ウィンドウがポップアップされるので

_images/P003.jpg

解析したい動画をクリックし開く

Note

Shift+クリックで複数同時にimportできます。

_images/P004.jpg

Videosウィンドウに解析したい動画が表示されます。

Timelineの画面説明

_images/P019.jpg
  • Timeline:バーを左右に動かし、ビデオを手動で再生させる

  • [0][20130]:ビデオの縮尺を変更できる。

  • [7967]:現在のフレーム数

  • |< >|:1フレーム前/後に移動する

  • << >>:登録したprofileにジャンプする

  • > ||:動画の再生 - 停止(再生すると一時停止ボタンが表示される)

  • 1:2▼:表示する動画の解像度を変更する(Scaleが小さくなるほどプレビューが鮮明に、大きくなるほど荒くなる)

  • Sync:☑ でTimeline操作状況をMayaのTimeSliderと一致させる

  • EveryFrame/Realtime:再生速度を変更する

  • Video:Video playerに表示されている動画名

Editorの画面説明

_images/P007.jpg

Sync:

  • To Maya:登録されているprofile情報をMayaに転送する

  • From Maya at save:saveする際にMaya上での調整データを取得しFCSに反映する

  • Both:FCSとMayaを双方向で連動させる

  • No Sync:FCSとMayaを連動させない

Note

本ページではProfileの追加手順 - 編集手順について記載しております
Mayaをベースに表情を調整するのか、FCSをベースに表情を調整するのかは任意で使い分けることができますが、
最初は「Both」での使用をオススメします。

  • Neutral:デフォルトの表情として必ず1つ登録する

  • Enabled:解析する素材として使用する

Controller▼

  • Controller:コントローラー表示が名前になる

  • Value:コントローラー表示が数字になる

▼Region

  • Upper/Eyelid/Gaze/Lower:調整した情報を登録する

▼Utils

  • To Maya:FCS上で操作した値をMayaへ送る

  • From Maya:Mayaで操作した値をFCSへ送る

  • Predict:画像から表情を解析し、Mayaの3Dモデルに反映する機能

LM:LandMarkを表示する

▼Filter

  • ▼all/Upper/Eyelid/Gaze/Lower:選択した項目でコントローラーを絞り込む

  • [ ]:入力した文字でコントローラーを絞り込む

▼Reset:入力した情報を削除する

  • Name:Profileとして登録する名前

  • Save:変更した情報を保存する

  • 画像部分:Timelineから+で追加した画像が表示される

  • コントローラー:Controller Infoで登録したコントローラーが表示される

Profileの作成

様々な表示のProfileを追加することで解析の精度が上がっていきます。
単純に数が多ければ良いわけではなく、似た表情のProfileに対し、コントローラーの数字が違ってしまった場合、ノイズになってしまうため注意が必要です。 また、解析する動画毎にProfileを1つ以上作成する必要があります。

Note

ROM体操と呼ばれる約50個のProfileの作成をオススメしています。 ROM体操の表情については、スターターキット同梱のPDFファイルをご参照ください

Note

profileには基本的に全てのRegionの登録を推奨していますが 一部例外があります。 「Profileを作成するときの注意点 目を閉じる/薄目の時のGaze登録について」をご参照ください

解析したい動画の読み込み方法

開いた動画ファイル名の上で右クリック

_images/P005.jpg

Open

_images/P006.jpg

VideoPlayerに動画が表示されます

Profileの追加方法

VideoTimelineウィンドウの

  • スライダーを動かし表情の登録を行いたいフレームで止め

  • +を押す

_images/P009.jpg

Galleryに指定したフレームの画像が追加される

Note

値が0(未登録)のProfileは赤枠

Neutralの表情の登録

Neutral表情とは、アクターの表情筋に力が入っていないナチュラルな表情のことです。
セッション内で必ず一つNeutral表情を設定してください。

  • Neutralに ☑

  • 任意の名前に変更

  • Save

_images/P010.jpg

Note

NeutralのProfileは登録が完了すると緑になります。

_images/P011.jpg

Mayaで表情を調整する場合

  • VideoTimelineウィンドウのスライダーを動かし表情の登録を行いたいフレームで止め+を押す

Galleryに指定したフレームの画像が追加されます。

_images/P012.jpg

Note

値が0(未登録)のProfileは赤枠

_images/P013.jpg

追加した赤色の画像をクリックし、Editor画面に表示されている画像が同じであることを確認

_images/image90.jpg

Mayaのコントローラーリグで、追加したアクターの表情と同じになるようにキャラクターの表情を調節

_images/P014.jpg

From Mayaをクリックで、Mayaでの調整情報がFCSに反映されます。

Note

Syncのプルダウンで「From Maya at save」もしくは「Both」にしている場合は、調整した数値が自動で同期されます。

Note

コントローラーの登録忘れがあった場合は再度開いたときに作成した表情と異なる場合があります。 その際は、再度登録し忘れたコントローラーを登録しプロファイルの再登録を行ってください。

  • Nameを任意の名前に変更

  • Save

_images/P015.jpg

Note

名前は必ずしも変更する必要はありません。

FCS上で表情を調整する場合

  • VideoTimelineウィンドウのスライダーを動かし表情の登録を行いたいフレームで止め+を押す

Galleryに指定したフレームの画像が追加されます。

_images/P012.jpg

Note

値が0(未登録)のProfileは赤枠

  • 追加した赤色の画像をクリックし、Editor画面に表示されている画像が同じであることを確認

_images/P013.jpg

Warning

Syncが「No Sync」の場合はProfileの自動情報共有が行われないためMaya上は1つ前に登録した表情のままになっています。

_images/image83.jpg

Note

Syncを「Both」にした状態で開きなおすと デフォルトの表情になります。
既にしている場合はスキップ

  • Mayaのコントローラーリグで、追加したアクターの表情が同じになるようにキャラクターの表情を調節

_images/P020.jpg
  • To Mayaをクリック

_images/P016.jpg

Note

Syncのプルダウンで「To Maya」もしくは「Both」にしている場合は、調整した数値が自動で同期されます。

FCSで調整した内容がMayaに反映されます。

_images/P017.jpg

Note

絞り込みたい項目(文字含む)のみ表示されるようにするには…

  • ▼Filterから搾りたい項目をクリック

_images/P018.jpg

PredictでProfileを作成する場合

本ソフトでは、作成したProfileから自動でリターゲットをしてくる
Predict機能を搭載しています
ある程度のProfileを登録した後で、追加のProfileを登録する際にPredict機能を使えば、
登録済のProfileを基に、ソフトが予想した表情を作成してくれます。

Warning

Predictで自動リターゲットする精度は、登録済のProfileの精度と連動します。
また、動画全体を解析するわけではないので注意が必要です。

  • VideoTimelineウィンドウのスライダーを動かし表情の登録を行いたいフレームで止め+を押す

Galleryに指定したフレームの画像が追加される

_images/P012.jpg

Note

値が0(未登録)のProfileは赤枠

  • 追加した赤色の画像をクリックし、Editor画面に表示されている画像が同じであることを確認

_images/P013.jpg
  • Predict実行
    valueの数値が変動します。

_images/P021.jpg

MayaにPredict結果が出るので、
調整が必要な場合は調整し、登録できる内容になったら

_images/P022.jpg
  • Save

_images/P023.jpg

Profileを作成するときの注意点

目を閉じる/薄目の時のGaze登録について

Warning

目を閉じる、薄目のプロファイルで黒目が見えないものは登録する際にGazeの ☑ を外してください
解析結果の精度が低下してしまう可能性があります

例:眉のぎゅっと絞る動きを作りたい時には

_images/P024.jpg
  • 表情を調整した上で

_images/P025.jpg
  • Regionのgaze/lowerの ☑ を外す

_images/P026.jpg
  • Save

解析結果が好ましくない場合

Warning

解析する動画は、必ず1動画1profile以上作成するようにしてください Profileを作成していない場合、精度が十分ではない解析結果が出力される可能性があります

Videosウィンドウの「Profiles」をご参照ください

_images/P026-02.jpg

「Profiles」が表示されない場合

  • メニューバー上部で右クリック

  • 「Profiles」に ☑ を入れる

_images/P026-03.jpg

トラブルシューティング

+キーを押してもGalleryにProfileが追加されない場合

+キーを押してもGalleryにProfileが追加されない場合
Galleryの表示ウィンドウが小さいケースが考えられます。

_images/P027.jpg

その場合、Galleryウィンドウの◀→をクリックすると追加したProfileが表示されます。

_images/P028.jpg

Note

FCSでは同一フレームのProfileは重複して追加されないようになっています。
重複した場合、Logウィンドウで
WARNIG:Frame ○○ already has a Profile associated with it
と表示されます。

_images/P029.jpg